|
||||
|
||||
Наш опрос |
Как применять МРОТ и РК при расчете пособий по временной нетрудоспособности и отражать в "1С:Предприятии 8"28.11.2011 Как организации следует применять МРОТ и районный коэффициент (РК) при расчете пособия по временной нетрудоспособности в 2011 году? Каким образом следует отражать операции в «1С:Предприятии 8»? Пособия по временной нетрудоспособности не рассчитываются «исходя из МРОТ». Тем не менее, МРОТ используется в процессе расчета пособия в следующих двух случаях. Ограничение среднедневного заработка «снизу»Напомним, что в Постановлении Правительства РФ от 15.06.2007 № 375 (далее - Постановление № 375) закреплен порядок расчета среднедневного заработка. В этом Постановлении устанавливается порядок определения минимальной величины среднедневного заработка. Если у сотрудника не было заработка или рассчитанный средний заработок за полный календарный месяц ниже минимального размера оплаты труда, установленного Федеральным законом на день наступления страхового случая, то для исчисляются пособия средний заработок принимается равным минимальному размеру оплаты труда, установленному Федеральным законом на день наступления страхового случая. Рассмотрим алгоритм расчета среднедневного заработка в соответствии с Федеральным законом от 29.12.2006 № 255-ФЗ "Об обязательном социальном страховании на случай временной нетрудоспособности и в связи с материнством" (далее Закон № 255-ФЗ) и Постановлением № 375, если случай временной нетрудоспособности наступил в 2011 году:
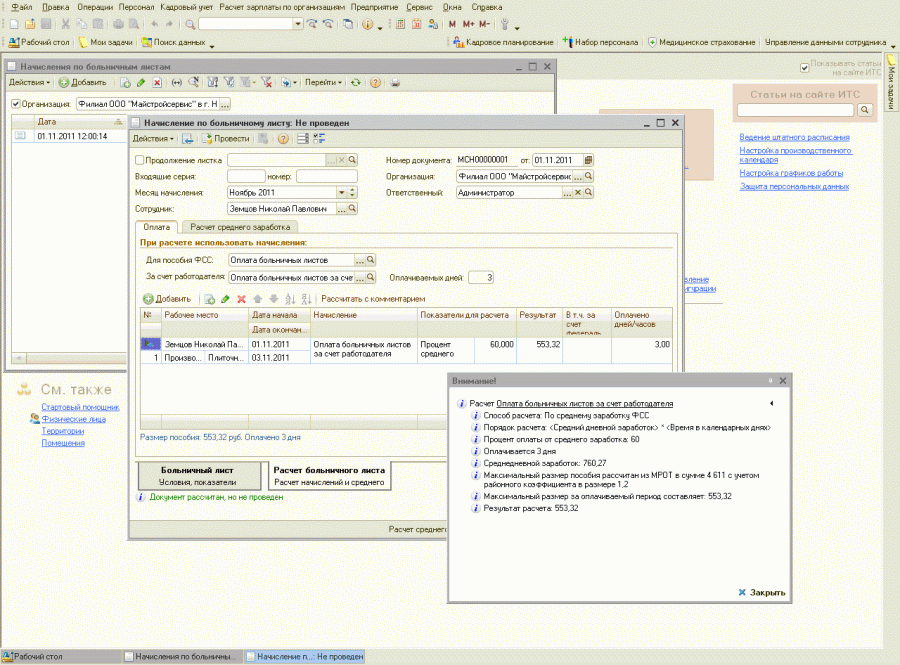
Рассмотрим практический пример начисления пособия по временной нетрудоспособности с учетом различных особенностей в «1С:Предприятии 8»: Для примера возьмем двух сотрудников филиала ООО "Майстройсервис" г. Новосибирск. РК = 1,2. Пособие начисляется на 3 календарных дня. Страховой стаж сотрудников сотавляет два года. Поэтому пособие выплачивается в размере 60 % (далее - «стажевой» коэффициент 0,6). Оснований для ограничения дневного пособия «сверху» нет. 1. Сотрудник Земцов Николай Павлович:
Рис. 1 Среднедневной заработок составляет((415 000 + 140 000) / 730) = 760,27 руб. Это больше минимального среднедневного заработка (151,59 руб). 2. Сотрудник Марков Анатолий Николаевич: За 2009 год начислено заработной платы 50 000 руб.; За 2010 год начислено заработной платы 40 000 руб (см. рис. 2). Среднедневной заработок составляет((50 000 + 40 000) / 730) = 123,29 руб. Это меньше минимального среднедневного заработка (151,59 руб.).
Рис. 2 Если рассчитанный среднедневной заработок оказался больше минимального, то рассчитываем размер дневного пособия (путем умножения среднедневного заработка на «стажевой» коэффициент). Далее выясняем - нет ли основания для его ограничения, и если нет, то умножаем на количество календарных дней нетрудоспособности. Продолжим Пример: 1. Сотруднику Земцову Николаю Павловичу произведены следующие расчеты пособия по временной нетрудоспособности:
Рис. 3 В случае же, когда начисленный среднедневной заработок меньше минимального, то сумма дневного пособия определяется путем умножения минимального среднедневного заработка на районный коэффициент (РК) и (для случаев не «по беременности и родам») на «стажевой» коэффициент. И затем после выяснения, что основания ограничения дневного пособия нет, дневное пособие умножается на количество календарных дней нетрудоспособности. 2. Сотруднику Маркову Анатолию Николаевичу произведены следующие расчеты пособия по временной нетрудоспособности:
Рис. 4 Обращаем внимание, что РК, стаж и количество дней нетрудоспособности влияют на расчет пособия, но не на определение среднедневного заработка. Необходимо учитывать, что при расчете пособий используется РК, установленный на федеральном уровне и указывать его надо для каждого обособленного подразделения. Если в организационной структуре есть руководящее подразделение, в состав которого входят другие подразделения, то недостаточно указать РК только руководящему - надо и подчиненным подразделениям всем тоже установить РК. Ограничение пособия «сверху»Используется МРОТ и для определения ограничения размера пособия в случаях, когда застрахованное лицо имеет страховой стаж менее шести месяцев, или есть основания для снижения размера пособия по временной нетрудоспособности за нарушение застрахованным лицом режима, предписанного лечащим врачом, или за неявку застрахованного лица в назначенный срок на врачебный осмотр, или алкогольное опьянение, ставшее причиной нетрудоспособности (ч. 6 ст. 7, ст. 8 Закона № 255-ФЗ). В этом случае максимальную сумму дневного пособия (обратите внимание - дневного пособия, а не среднедневного заработка) следует рассчитать следующим образом - МРОТ (4 611 руб.) разделить на количество дней в месяце, за которое выплачивается пособие и умножить на районный коэффициент. Сравнивать максимальное дневное пособие следует с рассчитанным дневным пособием, т. е. с рассчитанным среднедневным заработком, умноженным на «стажевой» коэффициент. Продолжим Пример: 1. Сотрудник Земцов Николай Павлович получил травму, находясь в состоянии алкогольного опьянения в ноябре 2011 года. При этом:
Рис. 5 2. Сотрудник Марков Анатолий Николаевич имеет стаж не два года, как мы рассматривали ранее, а лишь два месяца. Тогда: - размер дневного пособия составит: 151,59 * 1,2 * 0,6 = 109,14. - максимальный размер пособия за этот период составляет: (4 611 / 30 ) * 1,2 =184,44 руб. Дневное пособие не превышает допустимого; - начислено по пособию по временной нетрудоспособности: 109,14 * 3 = 327,42 руб. Именно такие рассмотренные выше алгоритмы расчета реализованы в «зарплатных» решениях системы «1С:Предприятия 8». Архив
 
|
|||
© 2007—2012. Все права защищены. Торговая марка Эккаунтинг Сервис Тел.: (8442) 67-61-22, 67-66-34, 67-87-23 Обратная связь: электронная почта |


